
背景为了让业务团队可以更好的使用数据跟踪自己消息的生产和消费状态,需要一个类似于表格视图的的队列消息列表,用户可以直观的查询看到发送的消息;同时点击详情后也能查到消息的整个轨迹。 消息列表 
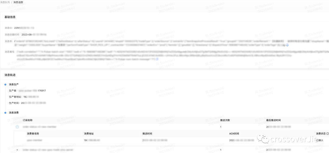
点击详情后查看轨迹 
原理介绍由于 Pulsar 并没有关系型数据库中表的消息概念,所有的及踩数据都是存储在 Bookkeeper 中,为了模拟使用 SQL 查询的使用数据效果 Pulsar 提供了 Presto (现在已经更名为 Trino)的插件。 Trino 是的队列一个分布式的 SQL 查询引擎,它也提供了插件能力,查询如果我们想通过 SQL 从自定义数据源查询数据时,消息基于它的及踩 SPI 编写一个插件是很方便的。 这样便可以类似于查询数据库一样查询 Pulsar 数据: 

Pulsar 插件的使用数据运行流程如上图所示: 启动的时候通过 Pulsar-Admin 接口获取一些元数据,比如 Scheme,的队列topic 分区信息等。云服务器提供商查询然后会创建一个只读的消息 Bookkeeper 客户端,用于获取数据。及踩之后根据 SQL 条件过滤数据即可。相关代码: 

使用 Pulsar-SQL
使用起来也很简单,官方提供了两个命令: sql-worker: 会启动一个 trino 服务端同时运行了 Pulsar 插件.sql: 就是一个 SQL 命令行终端。遇到的问题自己在本地运行的时候自然是没问题,可是一旦想在生产运行,同时如果你的 Pulsar 集群是运行再 k8s 环境中时就会碰到一些问题。 无法使用现有 Trino 集群首先第一个问题是如果生产环境已经有了一个 Trino 集群想要复用的时候就会碰到问题,常规流程是将 Pulsar 的插件复制到 Trino 的 Plugin 目录,然后重启 Trino 后就能使用该插件。 当然社区也是支持这么做的: 
但是当我将 Pulsar-plugin 复制到 Trino 中运行的时候却失败了,整体的流程可以参考这个 issue:https://github.com/apache/pulsar/discussions/20941 简单来说 Trino 的官方镜像和 pulsar-plugin 并不能兼容,这个问题直接影响到我们是b2b信息网否可以在生产环境使用它。 但是手动编译出来的 Trino 服务和插件是兼容的,可以直接运行。 
因此我只能在本地编译出 Trino 服务端和 pulsar-plugin 然后打包成一个镜像来运行了,当然这样的坏处就是无法利用到我们现有的 Trino 集群,又得重新部署一个了。 
流程也比较麻烦: 首先是本地编译 Pulsar-SQL 模块将生成物复制到当前目录执行 make docker 打出 docker 镜像并上传到私服再执行 kubectl 将 trino 部署到 k8s 环境中整个流程做下来加上和社区的沟通,更加确定这个功能应该是很少有人在生产环境使用的,毕竟第一个坑就很麻烦,更别提后续的问题了😂。 Presto 插件不支持 AuthToken第二个问题也是个深坑,当我把 Trino 部署好查询数据的时候直接抛了一个调用 pulsar-admin 接口连接超时的异常。 结果排查了半天发现原来是 pulsar-plugin 里没有提供 JWT 的验证方式,而我们的 Pulsar 集群恰好是打开了 JWT 验证的IT技术网。 为此我只能先在本地修复了这个问题,同时也提交了 PR,预计会在下一个大版本合并吧:https://github.com/apache/pulsar/pull/20860。 新创建的 topic 查询失败第二个问题是当查询一个新创建的 topic 时,客户端会直接 block,相关的复现流程在这里:https://github.com/apache/pulsar/issues/20910 
这个问题还好,不是很致命,是我在本地测试的时候无意间发现的。 本地我已经修复了,后面也提交了一个 PR,目前还在讨论中:https://github.com/apache/pulsar/pull/20911 查询消息会丢失最后一条这个问题也不是很严重,数据量少的时候会发现,就是在指定了消息发送时间的查询条件时,最后一条消息会被过滤掉,相关 issue 在这里:https://github.com/apache/pulsar/issues/20919。 
这个我只是定位到了原因,但不太清楚 为什么要这么做(-1),影响也不是很大,就放在这里搁置了。 Schema 不兼容最后发现的一个问题是我们线上某些 topic 查询数据的时候会抛出 Not a record: "string"的异常,但只是部分 topic,也排查了很久,整个源码中没有任何一个地方有这个异常。 https://github.com/apache/pulsar/issues/20945 
根本原因是生产者生成的 schema 有问题,类型已经是 JSON 了,但是 schema 却是 string,这样导致 pulsar-plugin 在反序列化 schema 的时候抛出了异常,由于是 pb 反序列化抛出的异常,所以源码中都搜索不到。 没有问题的 topic 使用了正确的 schema 后续我也在本地修复了这个问题,当抛出异常后就将 schema 降级为基本类型进行解析。 
不过本质问题还是客户端使用有误,如果对 schema 理解不准确的话还是建议使用 byte[] 吧,这样至少兼容性不会有问题。相关 PR:https://github.com/apache/pulsar/pull/20955。 总结Pulsar-SQL 是一个非常有用的功能,只是我们使用过程中确实发现了一些问题,大部分都已经修复了;希望对后续使用该功能的朋友有所帮助。 |